When building SaaS, agility and efficiency is the name of the game. Iterating fast is more important than being perfectly right every time. This means that understanding and managing database structures can be a challenge. Especially as multiple developers continuously modify them.
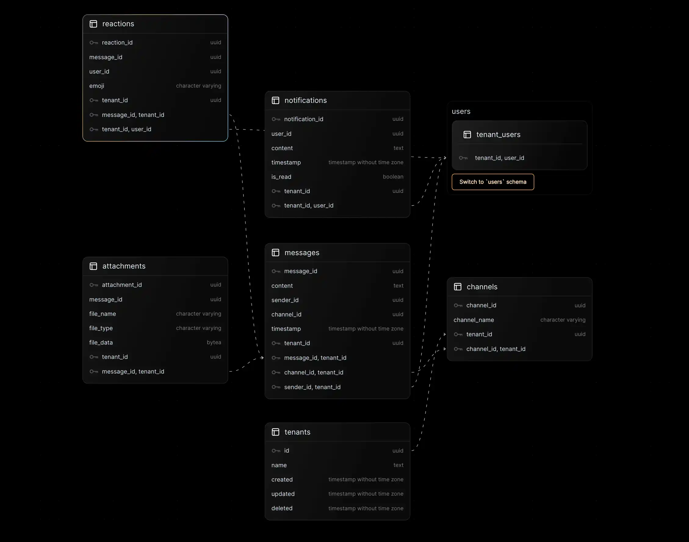
This is why we are excited to share with you Nile's schema visualizer. It lets you navigate the schema, tables, columns, keys and relations in your Nile databases. And it looks cool AF, if we may say so ourselves. Lets take a look at a few scenarios where we found the schema visualizer useful:
1. What's the current schema?
This is the most basic question when you want to add a new feature to an existing app. But it can be surprisingly challenging to answer.
Back when I did consulting, I always asked for a map of the current data model. It was important for me to get up to speed quickly - but very few teams had good answers. Some gave me 50+ migration scripts that I had to put together. Some gave me dumps of their database catalog to review. At times I think the most valuable deliverable of my consulting gigs was one clear diagram. For some developers, getting this diagram of their data model was a real “aha” moment. The problem was that the developer was left with the task of maintaining that diagram, and I'm afraid to ask if anyone did.
We built our schema visualizer, so you always have the most up to date view of how your data fits together. Which lets you quickly know how to get the information you need in your code.

2. Easy to catch mistakes
Migration scripts go through code reviews (hopefully), but with multiple iterations, each in its own script, it can be difficult to detect missing keys. Once you take a look at the visualization in a pre-production database, these things become very obvious.

3. Part of the database
At Nile, we believe that schema visualization and exploration is an important part of the developer experience. Not an add-on or something to leave to 3rd party tools. So we made it part of our database console, free forever to everyone who uses Nile. This experience also lets you quickly switch back and forth between the SQL editor where you create tables and query them, to the schema visualizer where you ponder how the tables and data work together.
4. Keep the team on the same page
Building software is a collaborative effort, and a visual can help with communication. Instead of discussing abstract ideas, all developers can connect to a development database, try ideas and discuss the results. It can also help communicate ideas to product managers, customer success teams and even partners who are building integrations. This kind of easy-to-grasp shared understanding saves a lot of time and prevents misunderstandings.
What's next?
First, join the waitlist and sign up to Nile, then start building your SaaS! It is that simple.
The schema visualizer has a few nice navigation features. If you need help discovering them - take a look at our documentation.
Finally, if you are curious about how we built the schema visualizer, take a look at our engineering blog - I built a schema visualizer.
